W lipcu kończy się bezpłatne aktualizowanie do Windows 10 na finiszu przybędzie wielu nowych użytkowników systemu. Poniżej pokazujemy nowości, jakie wprowadzono ostatnio, a także prezentujemy garść przydatnych wskazówek.
W tym miesiącu dowiesz się, jak wyłączyć funkcję automatycznego logowania na niezabezpieczone konto użytkownika. Pokazujemy też, jak korzystając z aplikacji Sceny filmowe wykonać prosty montaż wideo. W krótkich poradach podpowiadamy, jak zmienić domyślne miejsce zapisywania programów ze Sklepu i domyślny widok w Eksploratorze plików, jak uatrakcyjnić systemowy Ekran blokady i jak przesłać film z przeglądarki do zewnętrznego odtwarzacza.
Opisane na sąsiedniej stronie zachowanie można zmienić, modyfikując ustawienia rejestru. Aby po wyłączeniu komputera Windows nie przywracał domyślnej konfiguracji, trzeba pozbawić system uprawnień do wybranego fragmentu rejestru.
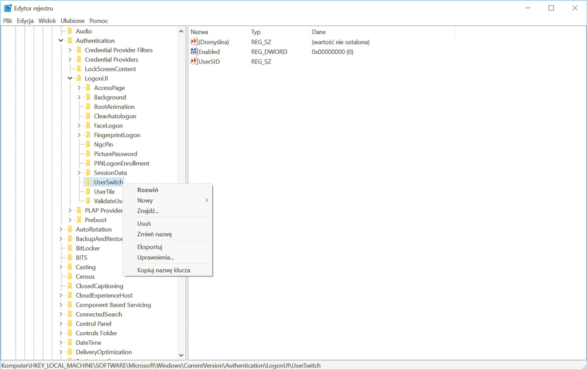
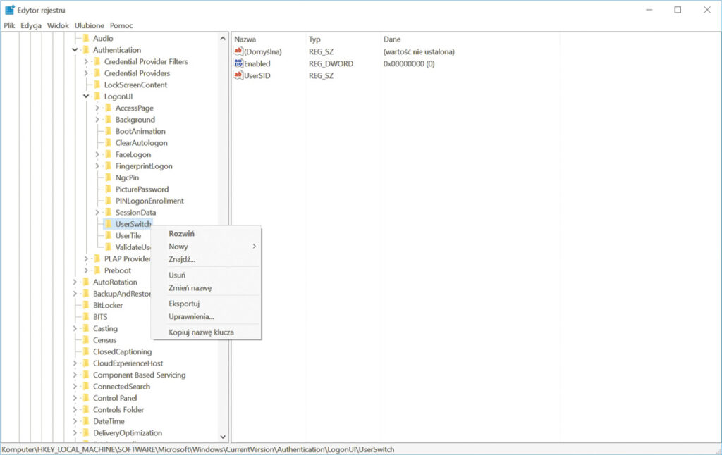
Wciśnij kombinację klawiszy Win+R, wpisz polecenie regedit i wciśnij Enter. Po uruchomieniu Edytora rejestru rozwiń kolejno następujące klucze: HKEY_LOCAL_MACHINE, SOFTWARE, Microsoft, Windows, CurrentVersion, Authentication, LogonUI. Kliknij prawym przyciskiem myszy klucz UserSwitch i z menu kontekstowego wybierz Uprawnienia.

Kliknij przycisk Zaawansowane. Zaznacz na liście pozycję System i kliknij przycisk Wyłącz dziedziczenie. Wybierz pozycję Konwertuj uprawnienia odziedziczone na uprawnienia jawne do tego obiektu. Wróć do okna Zaawansowane ustawienia zabezpieczeń i kliknij łącze Zmień u góry, w linii Właściciel.
W polu wpisz Administratorzy i użyj przycisku Sprawdź nazwy. Zaakceptuj zmianę, naciskając przycisk OK. Ponownie wrócisz do okna Zaawansowane ustawienia zabezpieczeń. Zaznacz widoczną poniżej zmienionego wpisu o własności obiektu opcję Zamień właściciela dla podkontentów i obiektów.
Na liście obiektów uprawnionych kliknij dwukrotnie linię Administratorzy, w nowym oknie zaznacz pole Pełna kontrola i zamknij okno przyciskiem OK. Następnie kliknij dwukrotnie linię SYSTEM. Na liście Typ ustaw pozycję Odmów i wybierz łącze Pokaż uprawnienia zaawansowane. Usuń zaznaczenia z wszystkich pól, pozostaw zaznaczoną jedynie opcję Ustawianie wartości. Zatwierdź zmiany, klikając OK. Zaakceptuj modyfikacje i zamknij wszystkie okna definiowania uprawnień.
Zaznacz w oknie edytora klucz UserSwitch i kliknij dwukrotnie wartość Enabled. Zmień wartość z 0 na 1. Zamknij okno i wyłącz edytor rejestru. Zrestartuj komputer. Teraz w trakcie uruchamiania na ekranie będzie pojawiało się okno wyboru użytkownika nawet wtedy, gdy konta nie będą miały zdefiniowanych haseł.
Jeżeli nie masz uzasadnionego powodu, by używać innej wersji systemu, radzimy zdecydować się na aktualizację do Dziesiątki. Jeżeli zrobisz to przed 29 lipca, będziesz miał ją za darmo, po tym dniu za wersję Home będzie trzeba zapłacić prawie 500 złotych, a za Pro – nawet dwa razy tyle. Udział Windows 10 w rynku wynosi już ok. 17 proc. (Netmarketshare, maj 2016) i regularnie rośnie. Dane pokazują również, że Microsoft zajmuje ze swoimi produktami prawie 90 proc. rynku systemów operacyjnych i na zmianę lidera raczej się nie zapowiada. Lepiej więc teraz zrobić aktualizację za darmo niż później płacić.
Filmy nakręcone w trakcie wakacji smartfonem wymagają dodatkowej obróbki – w przeciwnym razie będą się dłużyły i szybko znudzą oglądających. Do ich montażu nie zawsze potrzebne są zaawansowane narzędzia. Mniej wymagającym z powodzeniem wystarczy aplikacja Sceny filmowe przeznaczona dla Windows 10.
Aby zainstalować Sceny filmowe, rozwiń menu startowe, kliknij Wszystkie aplikacje, przewiń listę w dół i wybierz Sklep. W polu wyszukiwania wpisz nazwę programu Sceny, wciśnij Enter i po wyświetleniu strony kliknij przycisk Bezpłatna. Pobierz, zainstaluj aplikację i kliknij Otwórz. Pamiętaj, że musisz być zalogowany na konto Microsoft.
Uruchom program i kliknij przycisk Wybierz film. Odszukaj film na dysku i otwórz go. Liczba obsługiwanych przez Sceny filmowe formatów jest dość długa, więc nie powinno być problemu z odczytem nagrania. Interfejs aplikacji jest bardzo prosty – wszystkie istotne elementy zostały umieszczone u dołu okna. Główne miejsce zajmuje linia czasu. Są na niej znaczniki początku i końca wybranego fragmentu (1) oraz przycisk przesuwania i dodawania napisów (2). Po lewej stronie paska umieszczono kontrolki służące do obsługi dźwięku oraz podglądu gotowego nagrania.
Chwyć kursorem znaczniki początku lub końca wyróżnienia i ustaw je w pożądanym miejscu. Niestety program pozwala wybrać jedynie do 60 sekund nagrania. Materiał może być jednak podzielony na niezależnie bloki – aby podzielić zaznaczony fragment, kliknij znacznik czasu prawym przyciskiem myszy i wybierz polecenie Podziel. W wyniku podziału otrzymasz dwie niezależne sceny. Możesz je dowolnie modyfikować i przemieszczać po linii czasu. Pamiętaj jednak, że łączny czas ich trwania nie może być dłuższy niż 60 sekund.
Podzielone fragmenty filmu można opatrzyć opisami, dodasz też do nich muzykę. Aby uzupełnić obraz tekstem, ustaw znacznik czasu, a następnie kliknij lewym przyciskiem myszy widoczną powyżej chmurkę. Wprowadź tekst w polu pod obrazem. Pojawi się on automatycznie na edytowanym filmie. Jeżeli chcesz wyróżnić jakiś element, zaznacz go w polu tekstowym (wystarczy ustawić kursor na danym wyrazie) i kliknij przycisk Wyróżnij tekst. Poszczególne elementy napisu traktowane są rozłącznie, więc można zaznaczyć inny wyraz i również go wyróżnić. Aby skasować wyróżnienie, zaznacz dany blok i ponownie kliknij Wyróżnij tekst.
Zmiana stylu wyświetlanego tekstu następuje po naciśnięciu przycisku Style. Wystarczy wybrać szablon z listy, która zostanie wyświetlona. Zmiana ustawień w tym miejscu powoduje modyfikację wszystkich napisów w nagraniu. Przycisk Zablokuj ramkę służy do określenia sposobu nakładania tekstu na klatki filmu. Napisy w Scenach filmowych są płynnie łączone z nagraniem, w zależności od stylu mogą to być również krótkie animacje. Zablokowanie ramki oznacza, że w czasie pojawiania się napisu odtwarzanie tła filmowego zostanie zatrzymane na pojedynczej klatce. Gdy ramka będzie odblokowana, w trakcie wyświetlania napisu nagranie w tle będzie cały czas odtwarzane. Aby zakończyć edycję, kliknij Gotowe.
Kliknij przycisk Muzyka, by dodać do filmu podkład muzyczny. Po zaznaczeniu polecenia Bez muzyki na nagraniu nie będzie dodatkowych dźwięków. Aby skorzystać z nagrań przygotowanych przez Microsoft, użyj polecenia Pobierz polecane utwory. Po zakończeniu pobierania dostępna będzie lista kategorii. Możesz wybrać kliknięciem utwór muzyczny o danym nastroju. Jeżeli zdecydujesz się na własną melodię, odszukaj ją na dysku po kliknięciu Wybierz utwór z mojej kolekcji.
Kliknij przycisk Podgląd, a po chwili obejrzysz film. Jeżeli trzeba coś jeszcze poprawić, kliknij Edytuj. Jeśli montaż wypadł dobrze, zapisz film na dysku, klikając Zapisz. Aby udostępnić nagranie, wybierz Udostępnij i wskaż program, za pomocą którego chcesz przeprowadzić operację. Swój film możesz wysłać np. w postaci załącznika do wiadomości e-mail.
0 komentarzy